Character Change V1.41 | Walk Hack
-
- Immortal
- Posts: 334
- Joined: 15 Apr 2012, 08:26
Re: Character Change V1.41 | Walk Hack
Does it work on GTA2 v11.43?
Re: Character Change V1.41 | Walk Hack
No chance. It didn't work on v11.41 either. It probably only worked on his system. It could be updated to work but I think he's not going to read this.
-
- Immortal
- Posts: 890
- Joined: 16 May 2009, 06:14
- GH nick: BenMillard
- Location: London, UK
- Contact:
Re: Character Change V1.41 | Walk Hack
Strafing would be more useful. After 13 years, maybe it's time for gameplay changes?
The harder AI characters strafe a lot, even in mid-air above vehicles.
The harder AI characters strafe a lot, even in mid-air above vehicles.
GTA5 Race, DM & Capture | GTA2 Levels & Coding | GTA2 YouTube Videos
Gran Turismo 6 custom track club(Sign in with PSN details, then follow link again.)
Gran Turismo 6 custom track club(Sign in with PSN details, then follow link again.)
Re: Character Change V1.41 | Walk Hack
Do not know Cheat Engine addresses or configure some files, which provide the ability to switch between walking and running? I understand there 4-5 years all the abandoned...
Re: Character Change V1.41 | Walk Hack
I forgot about this. The original poster never came back and he hasn't posted any new videos on his channel since 2011.
GTA2 deserves a fully featured trainer that works on the latest version.
I thank Scearezt for showing that walking was possible. He didn't release any code, so I searched for the walk address on my own. The way I ended up finding it was by spawning a car on top of my player, this triggers a glitch that turns the player into a walking ped. I then decided to look at the ped sprite memory range. You can still jump while turned into a ped, so I looked for any addresses that change when you jump. There was just one, pedsprite+57 changed from 1 to a 4. I started on a normal level, changed pedsprite+57 to a 1 and it enabled walk mode. You can actually set it really high and make the player run much faster than normal. With some extra code, I could use an analog thumbstick to control player speed, depending on how far you push.
GTA2 deserves a fully featured trainer that works on the latest version.
I thank Scearezt for showing that walking was possible. He didn't release any code, so I searched for the walk address on my own. The way I ended up finding it was by spawning a car on top of my player, this triggers a glitch that turns the player into a walking ped. I then decided to look at the ped sprite memory range. You can still jump while turned into a ped, so I looked for any addresses that change when you jump. There was just one, pedsprite+57 changed from 1 to a 4. I started on a normal level, changed pedsprite+57 to a 1 and it enabled walk mode. You can actually set it really high and make the player run much faster than normal. With some extra code, I could use an analog thumbstick to control player speed, depending on how far you push.
Re: Character Change V1.41 | Walk Hack
Uncomfortable, of course, to turn on and off, turning the game, and so good. Will there be other changes?
Re: Character Change V1.41 | Walk Hack
Yes there will be changes, that was just a proof of concept. I don't really care about walking now that I've tried super fast running but it's needed if someone wants to pretend to be a ped.
- Cuban-Pete
- Immortal
- Posts: 909
- Joined: 29 Jan 2010, 15:03
- GH nick: Cuban-Pete
Re: Character Change V1.41 | Walk Hack
We shall call the new super fast running; ludicrous.
"Mmmm, your eyes are so beautiful."
Re: Character Change V1.41 | Walk Hack
Now I want a Spaceballs mod.
Re: Character Change V1.41 | Walk Hack
Hello, in regards to the walk mod/hack, I have found a way to find and set the walk speed of the character using easy key-binds.
Using:
GTA 2 Version - v11.44 (Vikes Enhanced)
GTA 2 Debug Keys
Cheat Engine - v6.4 or the Newest one
(Cheat Engine Settings)
Freeze Interval = 1ms
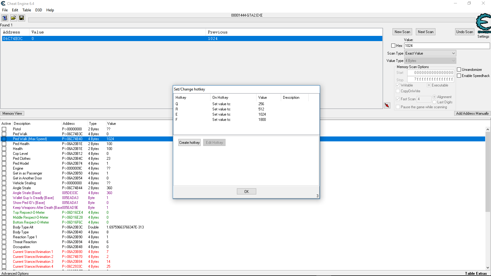
Here are the values to look for when using cheat engine.
Walk Hack/Mod -
Value Type: 2 or 4 bytes
In game Values:
0 = Standing Still (default)
256 = Normal Walk
512 = Fast Walk
1024 = Run (default)
1800 = Super Sprint
To find the values follow these steps: At the start of any level, run full speed pause the game while running. Then check for the Value 1024, Unpause, stand still, then pause again search for 0, repeat these steps until you find the address. (There should be only one address, if multiple found then these repeat steps again.)
When you have found the address, Double click the add it to the cheat table. Then double click the address in the cheat table and add 4 to the current address. For example, (06C74B3C + 4 = 06C74B40). Use a hex calculator if needed. If done right it should say 1024 as the value. Then set the value to the values above (Green) using the hotkey(Key-bind) feature in cheat engine.
Note: These addresses are dynamic and change when you start a new level or quit and restart the game. You will need to find the pointer (Static address) so you wont have search for the address every new game. (If you need help finding static pointers use Google or YouTube.)
I am hoping that Sektor or someone with good debugging skills can find a true base pointer for the walk address, by really dissecting the data, that way it will be simpler for anybody else wanting to try the hack in the future, or if Vike wants to add it into a patch.
I have many other cool hacks if anybody else is interested.
Thank you for reading and have fun
Using:
GTA 2 Version - v11.44 (Vikes Enhanced)
GTA 2 Debug Keys
Cheat Engine - v6.4 or the Newest one
(Cheat Engine Settings)
Freeze Interval = 1ms
Here are the values to look for when using cheat engine.
Walk Hack/Mod -
Value Type: 2 or 4 bytes
In game Values:
0 = Standing Still (default)
256 = Normal Walk
512 = Fast Walk
1024 = Run (default)
1800 = Super Sprint
To find the values follow these steps: At the start of any level, run full speed pause the game while running. Then check for the Value 1024, Unpause, stand still, then pause again search for 0, repeat these steps until you find the address. (There should be only one address, if multiple found then these repeat steps again.)
When you have found the address, Double click the add it to the cheat table. Then double click the address in the cheat table and add 4 to the current address. For example, (06C74B3C + 4 = 06C74B40). Use a hex calculator if needed. If done right it should say 1024 as the value. Then set the value to the values above (Green) using the hotkey(Key-bind) feature in cheat engine.
Note: These addresses are dynamic and change when you start a new level or quit and restart the game. You will need to find the pointer (Static address) so you wont have search for the address every new game. (If you need help finding static pointers use Google or YouTube.)
I am hoping that Sektor or someone with good debugging skills can find a true base pointer for the walk address, by really dissecting the data, that way it will be simpler for anybody else wanting to try the hack in the future, or if Vike wants to add it into a patch.
I have many other cool hacks if anybody else is interested.
Thank you for reading and have fun

Re: Character Change V1.41 | Walk Hack
That program I released already changes a walk address, seems to be a different address though since it takes values like 1 to 12, not 256, 512 etc. Some of those other addresses could be useful. I experimented adjusting speed using the fart/burp key but haven't finished it yet.
Re: Character Change V1.41 | Walk Hack
Ok, I just searched for 1 to 12 address you mentioned and it seems the address I found and the one you found were off by 1. (06CF4B58 = 256 - 1024 / 06CF4B59 = 1 - 12).
As for the other addresses there are some cool ones to experiment with. I think the coolest addresses I have found would be the address which turns you into a bot (ped) and you can change the occupation (Cop or Mugger) instantly with another related address, and there is an address to instantly double the population of cars and peds. (50 peds and cars at once on screen instead of 25). I think it freezes the recycling of the cars and peds.
As for the other addresses there are some cool ones to experiment with. I think the coolest addresses I have found would be the address which turns you into a bot (ped) and you can change the occupation (Cop or Mugger) instantly with another related address, and there is an address to instantly double the population of cars and peds. (50 peds and cars at once on screen instead of 25). I think it freezes the recycling of the cars and peds.