Character Change V1.41 | Walk Hack

Anything to do with GTA1/GTA2 modding (tools, scripts and more).

Should I make a trainer?

Sure!
7
58%
Yes!
4
33%
Maybe.
1
8%
Not really.
0
No votes
I'll think about it.
0
No votes
NO!
0
No votes
 
Total votes: 12

Galactic Boy
Immortal
Posts: 334
Joined: 15 Apr 2012, 08:26

Re: Character Change V1.41 | Walk Hack

Post by Galactic Boy »

Does it work on GTA2 v11.43?
User avatar
Sektor
Boss
Boss
Posts: 1463
Joined: 04 Mar 2008, 06:51
GH nick: Sektor
Location: GTAMP.com
Contact:

Re: Character Change V1.41 | Walk Hack

Post by Sektor »

No chance. It didn't work on v11.41 either. It probably only worked on his system. It could be updated to work but I think he's not going to read this.
BenMillard
Immortal
Posts: 890
Joined: 16 May 2009, 06:14
GH nick: BenMillard
Location: London, UK
Contact:

Re: Character Change V1.41 | Walk Hack

Post by BenMillard »

Strafing would be more useful. After 13 years, maybe it's time for gameplay changes?

The harder AI characters strafe a lot, even in mid-air above vehicles.
Raider199
Ped
Ped
Posts: 2
Joined: 20 Jan 2014, 11:55

Re: Character Change V1.41 | Walk Hack

Post by Raider199 »

Do not know Cheat Engine addresses or configure some files, which provide the ability to switch between walking and running? I understand there 4-5 years all the abandoned...
User avatar
Sektor
Boss
Boss
Posts: 1463
Joined: 04 Mar 2008, 06:51
GH nick: Sektor
Location: GTAMP.com
Contact:

Re: Character Change V1.41 | Walk Hack

Post by Sektor »

I forgot about this. The original poster never came back and he hasn't posted any new videos on his channel since 2011.

GTA2 deserves a fully featured trainer that works on the latest version.

I thank Scearezt for showing that walking was possible. He didn't release any code, so I searched for the walk address on my own. The way I ended up finding it was by spawning a car on top of my player, this triggers a glitch that turns the player into a walking ped. I then decided to look at the ped sprite memory range. You can still jump while turned into a ped, so I looked for any addresses that change when you jump. There was just one, pedsprite+57 changed from 1 to a 4. I started on a normal level, changed pedsprite+57 to a 1 and it enabled walk mode. You can actually set it really high and make the player run much faster than normal. With some extra code, I could use an analog thumbstick to control player speed, depending on how far you push.
User avatar
Sektor
Boss
Boss
Posts: 1463
Joined: 04 Mar 2008, 06:51
GH nick: Sektor
Location: GTAMP.com
Contact:

Re: Character Change V1.41 | Walk Hack

Post by Sektor »

Edit: moved my speed tool to its own topic

http://gtamp.com/forum/viewtopic.php?f=4&t=1103#p10053
Raider199
Ped
Ped
Posts: 2
Joined: 20 Jan 2014, 11:55

Re: Character Change V1.41 | Walk Hack

Post by Raider199 »

Uncomfortable, of course, to turn on and off, turning the game, and so good. Will there be other changes?
User avatar
Sektor
Boss
Boss
Posts: 1463
Joined: 04 Mar 2008, 06:51
GH nick: Sektor
Location: GTAMP.com
Contact:

Re: Character Change V1.41 | Walk Hack

Post by Sektor »

Yes there will be changes, that was just a proof of concept. I don't really care about walking now that I've tried super fast running but it's needed if someone wants to pretend to be a ped.
User avatar
Cuban-Pete
Immortal
Posts: 909
Joined: 29 Jan 2010, 15:03
GH nick: Cuban-Pete

Re: Character Change V1.41 | Walk Hack

Post by Cuban-Pete »

We shall call the new super fast running; ludicrous.
"Mmmm, your eyes are so beautiful."
User avatar
Sektor
Boss
Boss
Posts: 1463
Joined: 04 Mar 2008, 06:51
GH nick: Sektor
Location: GTAMP.com
Contact:

Re: Character Change V1.41 | Walk Hack

Post by Sektor »

Now I want a Spaceballs mod.
BeepBoop
Car Jacker
Car Jacker
Posts: 46
Joined: 14 Oct 2016, 01:32
GH nick: BeepBoop

Re: Character Change V1.41 | Walk Hack

Post by BeepBoop »

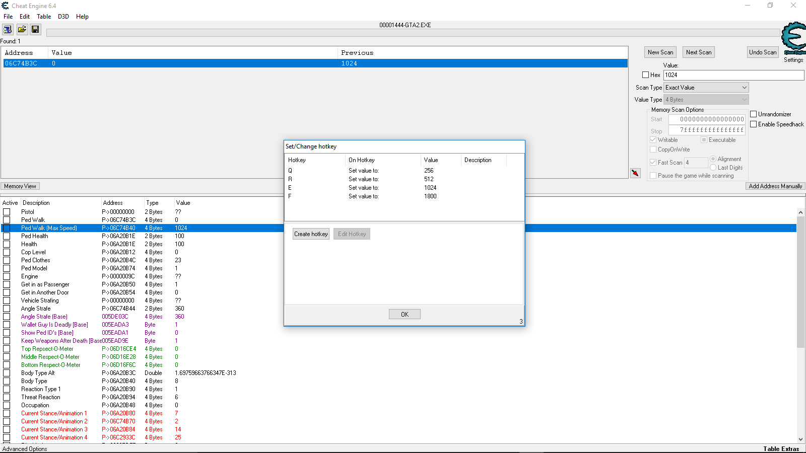
Hello, in regards to the walk mod/hack, I have found a way to find and set the walk speed of the character using easy key-binds.

Using:
GTA 2 Version - v11.44 (Vikes Enhanced)
GTA 2 Debug Keys
Cheat Engine - v6.4 or the Newest one
(Cheat Engine Settings)
Freeze Interval = 1ms

Here are the values to look for when using cheat engine.
Walk Hack/Mod -
Value Type: 2 or 4 bytes
In game Values:
0 = Standing Still (default)
256 = Normal Walk
512 = Fast Walk
1024 = Run (default)
1800 = Super Sprint

To find the values follow these steps: At the start of any level, run full speed pause the game while running. Then check for the Value 1024, Unpause, stand still, then pause again search for 0, repeat these steps until you find the address. (There should be only one address, if multiple found then these repeat steps again.)

When you have found the address, Double click the add it to the cheat table. Then double click the address in the cheat table and add 4 to the current address. For example, (06C74B3C + 4 = 06C74B40). Use a hex calculator if needed. If done right it should say 1024 as the value. Then set the value to the values above (Green) using the hotkey(Key-bind) feature in cheat engine.

Note: These addresses are dynamic and change when you start a new level or quit and restart the game. You will need to find the pointer (Static address) so you wont have search for the address every new game. (If you need help finding static pointers use Google or YouTube.)
I am hoping that Sektor or someone with good debugging skills can find a true base pointer for the walk address, by really dissecting the data, that way it will be simpler for anybody else wanting to try the hack in the future, or if Vike wants to add it into a patch.

I have many other cool hacks if anybody else is interested.
Thank you for reading and have fun :)
Attachments
This is my cheat table and my Walk hack key-binds.
This is my cheat table and my Walk hack key-binds.
User avatar
Sektor
Boss
Boss
Posts: 1463
Joined: 04 Mar 2008, 06:51
GH nick: Sektor
Location: GTAMP.com
Contact:

Re: Character Change V1.41 | Walk Hack

Post by Sektor »

That program I released already changes a walk address, seems to be a different address though since it takes values like 1 to 12, not 256, 512 etc. Some of those other addresses could be useful. I experimented adjusting speed using the fart/burp key but haven't finished it yet.
BeepBoop
Car Jacker
Car Jacker
Posts: 46
Joined: 14 Oct 2016, 01:32
GH nick: BeepBoop

Re: Character Change V1.41 | Walk Hack

Post by BeepBoop »

Ok, I just searched for 1 to 12 address you mentioned and it seems the address I found and the one you found were off by 1. (06CF4B58 = 256 - 1024 / 06CF4B59 = 1 - 12).

As for the other addresses there are some cool ones to experiment with. I think the coolest addresses I have found would be the address which turns you into a bot (ped) and you can change the occupation (Cop or Mugger) instantly with another related address, and there is an address to instantly double the population of cars and peds. (50 peds and cars at once on screen instead of 25). I think it freezes the recycling of the cars and peds.
Attachments
The walk addresses.
The walk addresses.
Post Reply